Setting up for Canva on export

Hey,

I’ve been reported that some of my fonts do not work in Canva app:


After some tests, I found out that the reason for it, is because Canva does not understand what classes are.
If I break all classes, it suddenly allows me to upload the font.



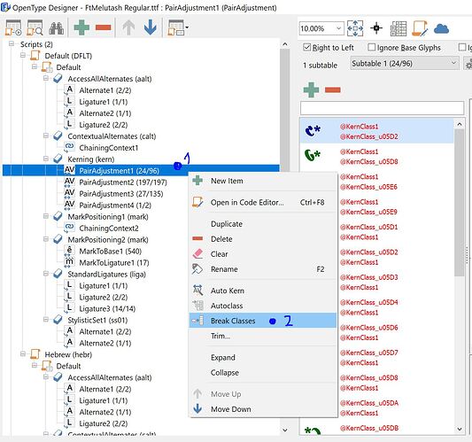
Problem is I can’t break classes of a Chained Context, screenshot:



Suggested solutions:

A. (Important) When exporting a font, have an option (or set by default) to always break classes.

B. (Recommended, but not so important) Have a way to break classes of Chained Contexts. (The reason this is not that important, is because canva ignores Chained Contexts anyway, so we might as well just remove the CALT feature and it will still work the same way. This is very unfortunate, but its a problem in Canva that it ignores the CALT feature. However, this is still recommended as it will make us font designers have only 1 file that works both in Canva and everywhere else, instead of having multiple fonts for special softwares).

The only true solution is for them to confirm the issue is on their side and then they fix it. If the problem is due to errors in the fonts, then we will look into it.

I totally agree, and I really hope they do something in the matter.
I will contact them regarding this issue and let you know when I have new information about this

Thanks

Hey Erwin,

I wanted to let you know that after you removed the compression from FC (I use version 14.0.0.2826), it seems like the fonts behave well not only in Photoshop, but also this problem in Canva I talked about in this post has disappeared, and I can upload them freely to Canva without any problem.
Seems like Canva doesn’t like the compression as well.

As Canva has over 60 million monthly active users across the world, and from my understanding they have zero intention to support OpenType features (Heck they don’t even support kerning or even basic ligatures yet, sadly.), so if you ever consider re-adding the compression to FC, I would leave that for the user’s choice as a checkbox or something to have the compression on or off. The main reason for this is because I would still need to support my paying customers who use older versions of Photoshop and clients who use Canva with my fonts.

I hope this is helpful data.

Thanks a lot for taking the time to read this.

Thank you for letting us know. We will keep this in mind for future updates.

You’re welcome. thanks

More users have reported these issues with Canva.

Canva even fails to support simple Latin fonts with a single kern feature. I am sure they can fix their software, but someone has to report these issues. We would like to contact them, but it would help if we could provide a sample font.

Can someone please provide such font so we can contact them? Also feel free to contact them yourself!

For now we have a work-around available in our software, which seems to overcome the Canvas issue. Just uncheck “Optimize storage of OpenType layout features”.

I’ve already contacted them several times. They are already aware of the issue but they showed no effort to fix this anytime soon.
Here’s an email:

Hello,

Thanks for reaching out to us. Sure, let me assist you with your concern.

I sincerely appreciate that you have provided a screen recording explaining the feature you’re using with the Canva App.

Currently, ligature is not available in Canva yet. However, we’ll take note of this as a suggestion for future improvements.

We greatly appreciate your understanding as we work on ways to improve Canva. If you have any other questions or concerns, please let us know.

Most importantly, I hope you and your loved ones are safe during these trying times.

Many thanks,
Victor

I have downloaded Lato from latofonts.com and opened the regular style in FontCreator. I renamed it to Lota (to respect the license) and exported with Optimize enabled.

Original:
Lato (642 KB)

Optimized:
Lota (630 KB)

Can you please try them both in Canva?

If Lota is the only one that fails, then I can send this info to them. Thanks!

Hey Erwin
I’d love to help but the links are broken

Oops :blush:

Fixed them so please try again.

Both of them works in Canva (uploadable / usable).
I recorded a video for you.

Note: This does not mean their Opentype Features are working in Canva.

Thank you for testing them both.

Since both work the same I am not able to ask them to make efforts to support them equal. :unamused:

Maybe they have made changes to their system. Anyway for me to contact them, I obviously need another font…

Remember this?

Canva understand optimized fonts, just not if the there are classes in it.

Such chaining context lookups actually always use classes, so I don’t think that is/was the issue.


Do fractions work?

You can give me a file and I’ll test

Both Lato and Lota have such classes in the fraction feature.

Interesting.
I don’t know, when I tried to use Delicattes font with optimization, it didn’t work. But when I took the optimized font and “broken up” the classes, and then uploaded it to canva, it worked again.

I suspect there is/was a bug in Canva that somehow did not occur when you slightly changed the OpenType layout features, so at first it sounds plausible it was due to classes. But I don’t think the Canva bug is related to classes.

I see.

Anyway, my solution is to disable optimized fonts. My fonts work on Canva when I do that.